Adding an SRT file to an MP4 video can transform the overall look of your content. It is a powerful way to make your videos more accessible to global reach and make them fully engaged. Embedding an SRT file not only makes your content more inclusive but also delivers a big impact for marketing and educational purposes. However, to learn how to add an SRT file to MP4, read the article and explore the best tools to add one for your MP4 video.
Editor's Pick: Instantly Add SRT Subtitles to MP4 Online
BlipCut AI Video Translator is the ultimate tool for adding an SRT file to your desired MP4 without any interruptions. This tool provides users with numerous benefits, such as the ability to support multiple languages. Moreover, it enables creators to modify the subtitles according to their preference and insert SRT into MP4 videos.
Key Features
-
BlipCut supports uploading SRT files to merge SRT to MP4 video.
-
Convert SRT to MP4 online without other platform.
-
It allows you to convert SRT to VTT if you want.
-
Translate SRT files accurately online with AI.
-
Instantly generate SRT or VTT files with timestamps.
Comprehensive Guide To Add SRT to MP4
To add an SRT file to your MP4, follow the simple guide below to using BlipCut AI Video Translator:
-
Step 1. Open BlipCut and Enable Its Video Translator Tool
Start the process by first accessing its main workspace on your browser and then clicking on the Video Translator tool. Later on, press the Upload File(s) button and upload your desired MP4 file on the tool to get started.
-
Step 2. Choose Translation According to Your Preference
In this current step, choose a translation language of your choice by accessing the drop-down menu of Translate To. After choosing the desired voice, click on the Translate button available at the bottom left corner of your interface.
-
Step 3. Alter Your Subtitles Accordingly and Export
Now, access the Transcript tab, which is available at the top right corner of your screen, and then make alterations to your subtitles by adding or merging lines. Finally, click on the Export button and head towards the last step of downloading the SRT file for your subtitles.
-
Step 4. Choose Output Format for Subtitles and Download
Upon exporting, check the Download Video and Download Subtitles options and toggle the option to download your video with subtitles. In the end, press the Download button and save both your MP4 video and SRT file on your device for later usage.
Part 2. How to Add SRT to MP4 on Windows/Mac
We learned about BlipCut AI Video Translator, which can help you convert SRT to MP4. If you need an offline alternative, here are some tools to help you add subtitles on your videos.
1. HandBrake
HandBrake is an open-source transcoder that offers several features that are available on Windows and Mac. One of those features includes the ability to add SRT subtitles to MP4 files, closed captions, and foreign subtitles to videos. Moreover, you can change the language of the subtitles to have versatility in videos you can share online.
-
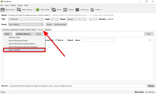
Step 1: Install and launch HandBrake on your desktop and add the desired MP4 file on this tool by pressing the File option. Once the video is added, head to the Subtitles tab and open the Tracks drop-down menu. From here, press the Import Subtitle</b> option and add them from the dialogue box.
-
Step 2: After the subtitles are added, you can adjust the Char Code, Language, and more according to your needs. When satisfied, hit the Start Encode</b> button at the top of the screen to encode subtitles to the video.

2. VLC
This software is a free multimedia platform that can easily add SRT files to MP4. It can play most of the codec, such as DVDs, CDs, and more. Besides that, it is capable of video editing tasks, like adding subtitles to a video. VLC also offers you advanced control over your video with subtitle synchronization features and more.
Instructions. Open VLC on your desktop and insert the desired MP4 video from the Media tab. Head to the top toolbar, press the Subtitle option, and from the dropped menu, choose the Add Subtitle File option to add the SRT file.

Part 3. Frequently Asked Questions About SRT Files
-
Q1. What is an SRT file?
A1: An SRT file is a plain text file that contains time-coded subtitles for a video to enhance viewer understanding and readability. Moreover, when you use subtitle files for MP4 videos, your content is more accessible, even to those with hearing impairments.
-
Q2. How to rip an SRT file?
A2: To rip an SRT file from a video, you need to extract the subtitles and save them as a separate file. You can use the right tools to extract and use subtitles from the videos to avoid any copyright issues.
-
Q3. How to extract SRT from MP4 video?
A3: If you wish to extract an SRT from an MP4 video, BlipCut AI Video Translator is the best choice because it allows downloading subtitles in SRT format. With the help of this tool, simply upload your desired MP4 file and download the generated subtitles by choosing SRT format.
Conclusion
In conclusion, to make your content inclusive or to improve your video engagement, we have provided simple yet effective solutions. With plenty of tools like Handbrake and VLC, content creators can improve their viewer experience. However, with tools like BlipCut AI Video Translator, you can easily combine MP4 and SRT files by downloading your high-quality subtitles in SRT format.
Leave a Comment
Create your review for BlipCut articles
Blake Keeley
Editor-in-Chief at BlipCut with over three years of experience, focused on new trends and AI features to keep content fresh and engaging.
(Click to rate this post)